x402很好 但有哪些被掩盖的问题?
作者:YQ,加密基础设施深度研究者;翻译:xz@金色财经
1994年,马克·安德森犯下了一个重大错误,对此他后来才承认:网景公司未能将支付功能嵌入浏览器。由于监管风险和金融机构的保守态度,网景与维萨、微软与万事达的合作最终流产。这导致互联网默认商业模式被广告监控体系主宰三十年——万亿级产业建立在全方位行为追踪而非直接价值交换之上。
如今AI智能体正在打破这种平衡。自主系统不会观看广告,不能被心理画像,没有可货币化的注意力。内容发布者面临二元抉择:要么放任摧毁创作动力的寄生式爬取,要么建立直接支付机制。x402协议正是激活HTTP标准中尘封的"402 Payment Required(需付款)"状态码的最可靠尝试,通过结合区块链结算与密码学授权,为AI时代重塑价值交换范式。
时机看似已成熟。区块链基础设施已完善:Layer2网络实现分级别交易成本与亚秒级最终性,稳定币在20多条链上流通量超420亿美元。谷歌A2A协议更明确规划了"服务付费与收费"的智能体生态。但深入研读v1规范、v2修订提案及早期生态进展后,发现其架构存在根本性局限,若不进行重大调整恐难实现大规模应用。
本文基于分布式系统原理、支付协议经济学及实际部署案例展开系统性批判,继而提出支撑互联网级部署的架构改造方案。
1、理解 x402 架构
该协议利用 EIP-3009 transferWithAuthorization()机制来实现无Gas费的稳定币转账。客户端会构建一个加密签名的授权凭证,允许第三方(即中继方)代表其执行转账。

关键观察:该设计实现了加密支付验证,而无需商户处理私钥或直接管理区块链基础设施。结算在如Base(以太坊L2)等网络上进行,最终性约200毫秒,Gas成本低于0.0001美元。该协议看似简洁优雅,然而这种表面简洁性掩盖了几个在深入审视下才会显现的深刻架构问题。
2、被掩盖的若干架构问题
问题一:中继方经济模型存在缺陷
中继方承担三项职能:EIP-3009签名验证、区块链交易广播、API基础设施供应。但协议层未提供任何经济补偿机制。让我们精确核算一下成本:
Coinbase的CDP中继方目前对Base链上的USDC交易实行免服务费。每笔交易消耗中继方约0.0006美元Gas费。月处理100万笔交易时,仅Gas成本就达600美元(未含服务器、RPC节点、监控系统、合规开销及工程维护费用)。中继方在协议层面缺乏成本回收途径。


关键发现:与互联网史上所有成功的支付协议相比,Stripe每笔交易收取2.9%+0.3美元,PayPal抽取约3%商户手续费,信用卡网络通过商户折扣率获取2-3%收益。这些协议能捕获价值是因为它们创造了价值,建立了随交易规模扩大的可持续商业模式。而x402中继方提供了真实价值,却无法获得任何价值回报。
问题二:两阶段结算机制导致延迟与原子性失效
当前架构需要两次独立的区块链交互:验证阶段(检查签名有效性和nonce状态)与结算阶段(执行实际转账)。这种设计同时引发了性能损耗和正确性问题。

单次请求500-1100毫秒的延迟尚可接受,但实际应用场景中会产生指数级叠加效应:
自主研究代理从100个受x402保护的API获取数据:支付开销累积50-110秒;
交易机器人通过50个实时数据源更新头寸:延迟累积25-55秒;
AI助手在对话中调用20个工具:交互延迟增加10-22秒。
违反分布式系统核心原则:这并非假设性担忧,而是将原子操作(支付)拆分为两阶段协议导致的必然结果。自1970年代以来,分布式系统研究就已明确:存在原子方案时,两阶段协议具有固有脆弱性。数据库领域的两阶段提交(2PC)已充分证明其易受协调者故障影响。x402必须避免重蹈覆辙。
问题三:EIP-3009的排他性割裂了代币生态系统
该协议强制要求使用EIP-3009 transferWithAuthorization()方法进行支付结算。原则上,这允许任何符合EIP-3009标准的代币与x402兼容。然而,现实是符合该标准的代币数量远少于具有经济相关性的稳定币。


这意味着x402 v1版本与其主要目标代币中40%的品种存在兼容性问题。其他稳定币的兼容情况更为严峻:Tether (USDT) 作为流通量超1400亿美元的最大稳定币,从未支持EIP-3009标准且无相关计划。DAI稳定币采用EIP-2612许可标准,虽功能相似但接口差异导致协议层不兼容。
问题四:多链支持名不副实
协议规范声称x402支持"Base、Solana及任何通过自托管中继的EVM网络",看似具备链无关的灵活性。但深究实现细节可发现,其多链支持能力远低于表面所宣称的那样。

每个中继方支持的网络子集各不相同,且存在配置要求、代币列表和运营成熟度的差异。协议缺乏发现机制供客户端查询"该商户支持哪些链",服务方只能在402响应中指定单一网络,迫使客户端要么在特定链上备有资金,要么放弃交易。
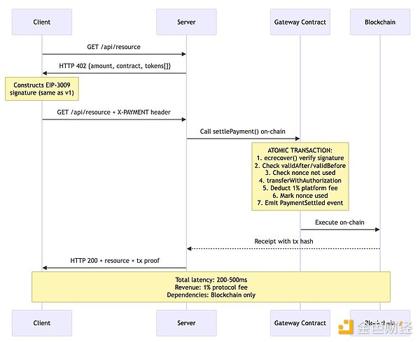
问题五:中继方实为不必要的中间层
我们需要审视这一架构的基本前提:为何设计中必须存在中继方?传统的解释理由值得商榷。

这一替代设计具有多重优势:
原子性:验证与结算在单次链上交易中完成;
延迟降低:减少一次网络往返(200-500毫秒 vs 500-1100毫秒);
可靠性:无需依赖中继方的在线状态或API可用性;
经济可持续性:链上直接扣除协议费用(1%平台费);
透明度:所有结算逻辑均链上可审计。
3、v2提案:改进与遗留问题
x402团队已发布v2规范分支,试图通过"传输层无关的重设计"解决部分v1局限性。在审阅v2更新日志、路线图及规范文件后,笔者认为:尽管v2实现了渐进式改进,但未能解决上述根本性架构问题。
v2主要更新:
传输层抽象:将协议拆分为类型(数据结构)、逻辑(方案)与表示层(HTTP、MCP、A2A);
方案可扩展性:规范"精确计费"方案,支持新增模式(按使用量、商业授权等);
服务发现机制:新增Bazaar API用于检索支持x402的资源。
v2未改进的主要遗留问题:
沿用中继方架构(客户端→中继方/验证→中继方/结算→商户);
维持零费用经济模型(中继方仍无收益);
保留两阶段结算模式;
坚持EIP-3009排他性(代币支持推迟至2026年第二季度);
延续显式网络匹配(无跨链抽象层);
仍强制要求中继方介入。

4、实现互联网级规模采用所需条件
基于三十年来对分布式系统与支付协议的研究,我总结了以下架构原则:
协议费用驱动的经济可持续性:链上扣除1%结算费以生成持续收益;
通过智能合约实现原子化结算:单次链上交易消除竞态条件;
代币灵活性:同步支持EIP-3009、EIP-2612许可及标准ERC-20;
链抽象化:通过Circle CCTP、Across协议实现基于意图的路由;
最小化信任依赖:无需强制中继方介入的直接结算机制。

5、结论
x402 v1在解决这个困扰行业三十年的难题上取得了实质性突破。得益于区块链基础设施的成熟,微支付已具备经济可行性。智能体经济的崛起为机器原生支付协议创造了迫切需求。Coinbase的背书及与谷歌A2A的集成为该协议提供了机构级可信度。其基础技术路径(HTTP 402状态码+区块链结算+密码学授权)具有坚实的设计合理性。
然而,良好初衷与企业背书并不能确保协议的成功。中继方模式催生了不可持续的经济体系——关键基础设施需永久承担运营亏损。两阶段结算架构带来的延迟与原子性故障,本可通过原子化方案规避。EIP-3009的排他性割裂了代币生态,不仅排除了40%的USDC流通量,更几乎将所有竞争性稳定币拒之门外。多链支持仅停留于表面,反而将区块链的碎片化问题直接暴露给终端用户。在智能合约直接结算能提供更优特性的场景下,中继方实则扮演了不必要的中间层角色。
尽管v2提案在传输抽象化、服务发现机制与方案扩展性上有所改进,却对中继方经济模型、两阶段结算、代币限制及跨链碎片化等核心问题毫无触及。路线图将关键修复推迟至2026年第二季度。自治的互联网需要自治的支付系统——x402 v1展现了技术可行性,v2虽实现了渐进式优化,但距离真正满足需求仍任重道远。

币安网
欧易OKX
HTX
Coinbase
大门
Bitget
Bybit
双子星(Gemini)
Upbit
Crypto.com
泰达币
比特币
以太坊
Solana
USD Coin
瑞波币
币安币
First Digital USD
OFFICIAL TRUMP
狗狗币